Django——基本理解
http请求处理的MVC结构

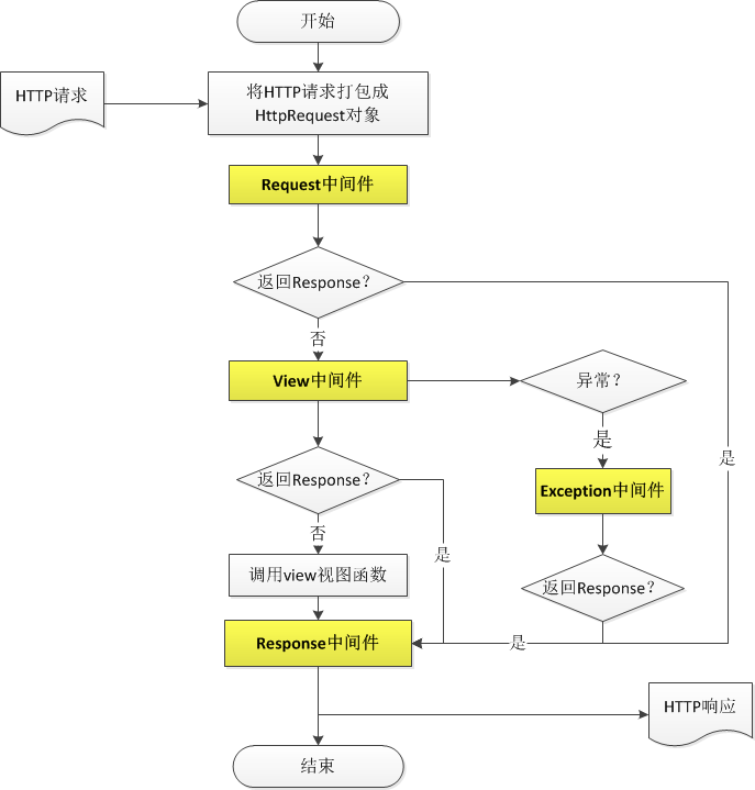
HTTP处理的中间件结构


记住几个重要的预处理函数
process_request(self, request)
request预处理函数
在Django接收到request之后,但仍未解析URL以确定应当运行的view之前。调用
返回 None(Django将继续处理这个request,执行后续的中间件,
然后调用相应的view,“我对继续处理这个request没意见”)
或者返回 HttpResponse 对象(Django
将不再执行任何其它的中间件(无视其种类)以及相应的view。 Django将立即返回该
HttpResponse,“我不想其他代码处理这个request,我要提早返回” ).
process_view(self, request, callback, callback_args, callback_kwargs)
view预处理函数
在Django执行完request预处理函数并确定待执行的view之后,但在view函数实际执行之前。
process_response(self, request, response)
Response后处理函数
在****Django****执行view****函数****并生成****response****之后
该处理器能修改response****的内容
记住一些琐碎的知识
一个工程可以有很多model,一个model就代表一个一个app,他有自己的数据(关联到相应的数据库)和自己的控制器视图views用来实现对model的操作和访问。现在的疑问可能就是每一部分是负责做什么的,到底该怎样组织整个工程。
url支持的各种匹配。可以通过正则表达式来实现不同url的配置。request中的对GET与POST对象都是queryDict的实例,是普通Dict的扩展,兼容了普通Dict的一些基本方法。
django的组成结构
管理工具(Management):主要通过管理工具的命令来实现对整个工程的控制。一整套内置的创建站点、迁移数据、维护静态文件的命令。
模型(model):提供数据访问的接口和模块。
视图(view):封装了HTTP request和response的一系列操作和数据流,函数、类视图
模板(template):一整套Django自己的页面渲染语言。若干内置的tags和filters
表单(form):通过内置的数据类型控制表单和控件生成HTML表单。已经差不多了
管理站(Admin):通过生命管理Model,快速生成后台数据管理网站。










